sudacode
  • Menu ▾
    • About
    • Projects
    • RSS
    • Tags
  • About
  • Projects
  • RSS
  • Tags

Ricing Series Part 2 - Installing bspwm

2022-10-17 :: Kyle Yasuda
#ricing  #ricing-series  #terminal  Ricing Series Part 2 - Installing bspwm
In the second part of my Linux ricing series, I will install my desktop environment of choice: bspwm
Read more →

Ricing Series Part 1 - Installing Arch Linux in a VM

2022-08-27 :: Kyle Yasuda
#arch-linux  #ricing  #ricing-series  Ricing Series Part 1 - Installing Arch Linux in a VM
In the first part of my Linux ricing series, I will document my ricing journey, starting with install Arch Linux in a VM
Read more →

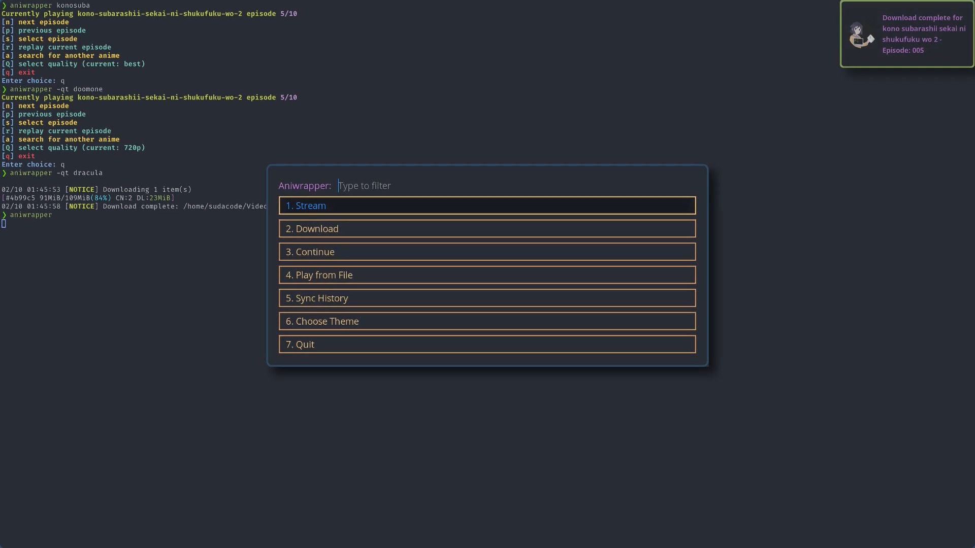
Aniwrapper

2022-04-20 :: Kyle Yasuda
#linux  #projects  #scripting  Aniwrapper
A rofi wrapper around my fork of ani-cli: a command-line tool to stream, download, and play anime
Read more →
© 2022 sudacode :: Theme made by panr